
作为BAScontrol系列产品升级的一部分,科动控制的BAScontrol工具集经过了几次增强,旨在进一步简化项目开发。
我们的BAScontrol单元控制器建立在BACnet上,并使用Sedona进行编程,Sedona是一种无许可证的功能块编程语言,旨在实现控制方案/应用程序。
BAScontrol工具集是一套适用于Windows PC的免费软件工具,其中包括允许Sedona编程的Sedona应用程序编辑器(SAE)、可以将应用程序和完整配置保存/恢复和复制为单个项目文件的BASbackup,以及将在PC上模拟完整控制器操作的BASemulator。BAScontrol工具集和web浏览器是调试BAScontrol控制器所需的全部功能。
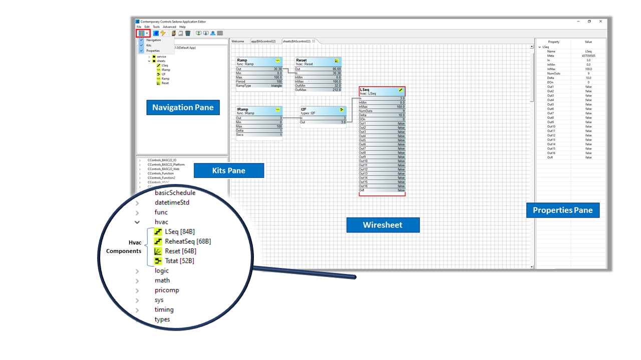
SAE是一种基于Java的编辑工具,用于在Sedona环境中创建线谱应用程序。使用SAE,将组件(部署在套件中)放置在金属丝板上,进行配置,然后互连以创建应用程序。一旦逻辑被放置在电路板上,它就会立即执行,从而为程序开发提供便利。
该工具集可从我们的BAScontrol工具集网页免费下载,该网页安装在电脑上的科动控制文件夹中。下载包括一个标准Sedona 1.2发布工具包的组件包和Sedona核心组件清单(由Sedona的原始开发人员Tridium创建),以及科动控制的自定义平台相关和独立于平台的Sedona工具包。这些预应用程序也已更新,包括针对暖通空调核心应用程序的定制Sedona宏组件,以促进空气处理器和屋顶单元的复杂序列的实施。

不确定如何使用BAScontrol工具集开始调试BAScontrol控制器?演示文稿“BAScontrol Toolset简介”概述了如何开始使用BAScontrol Toolset,并解释了SAE的线路图结构、组件层次结构和基本功能,包括如何添加组件、创建线路图和将线路图保存到PC,以及如何使用BASbackup将项目保存到实际控制器。
要了解更多信息,请访问BAScontrol工具集页面。